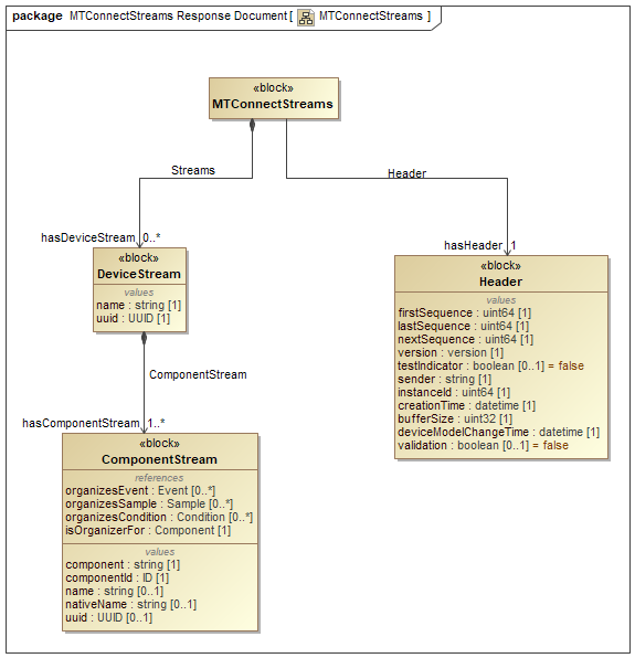
MTConnectStreams

Definition: root entity of an MTConnectStreams Response Documentresponse document published by an MTConnect Agent in response to a current request or a sample request. that contains the Observation Information Modelinformation model that describes the streaming data reported by a piece of equipment. of one or more Device entities.

MTConnectStreams

Note: Additional properties of MTConnectStreams MAY be defined for schema and namespace declaration. See Section Schema and Namespace Declaration Information for an XML example.

Version Info

IntroducedDeprecatedUpdated
1.0  

Relations

NameTypeIntDepMultiplicityDescription
hasHeader Header1.01
hasDeviceStream DeviceStream1.00..*

Back to top

Copyright © 2017-2026 Association for Manufacturing Technology (AMT). All rights reserved. MTConnect® is a trademark of AMT. Terms of Use.

MTConnect SysML Model V2.6