DataItem Types for Interface Package
Each Interface contains data items which are used to communicate information required to execute the interfacemeans by which communication is achieved between independent systems.. When these data items are read by another piece of equipment, that piece of equipment can then determine the actions that it may take based upon that data.
InterfaceState is a data item specifically defined for interfacesmeans by which communication is achieved between independent systems.. It defines the operational state of the interfacemeans by which communication is achieved between independent systems.. This is an indicator identifying whether the interfacemeans by which communication is achieved between independent systems. is functioning or not. See Section InterfaceState for complete semantic details.
Some data items MAY be directly associated with the Interface element and others will be organized by a References element. It is up to an implementer to determine which additional data items are required for a particular interfacemeans by which communication is achieved between independent systems..
Specific Data Items for the Interaction Model for Interface
A special set of data items have been defined to be used in conjunction with Interface. They provide information from a piece of equipment to requestcommunications method where a client transmits a message to an agent. That message instructs the agent to respond with specific information. a service to be performed by another associated piece of equipment; and for the associated piece of equipment to indicate its progress in performing its responseresponse interface which responds to a request. to the requestcommunications method where a client transmits a message to an agent. That message instructs the agent to respond with specific information. for service. .
Many of the data items describing the services associated with an interfacemeans by which communication is achieved between independent systems. are paired to describe two distinct actions – one to requestcommunications method where a client transmits a message to an agent. That message instructs the agent to respond with specific information. an action to be performed and a second to reverse the action or to return to an original state. For example, a DoorInterface will have two actions OpenDoor and CloseDoor. An example of an implementation of this would be a robot that indicates to a machine that it would like to have a door opened so that the robot could extract a part from the machine and then asks the machine to close that door once the part has been removed.
When these data items are used to describe a service associated with an interfacemeans by which communication is achieved between independent systems., they MUST have one of the following two subType elements: REQUEST or RESPONSE. These MUST be specified to define whether the piece of equipment is functioning as the requesterentity that initiates a request for information in a communications exchange. or responderentity that responds to a request for information in a communications exchange. for the service to be performed. The requesterentity that initiates a request for information in a communications exchange. MUST specify the REQUEST subType for the data item and the responderentity that responds to a request for information in a communications exchange. MUST specify a corresponding RESPONSE subType for the data item to enable the coordination between the two pieces of equipment.
These data items and their associated subType provide the basic structure for implementing the interaction modelmodel that defines how information is exchanged across an interface to enable interactions between independent systems. for an interfacemeans by which communication is achieved between independent systems. and are defined in the following sections.
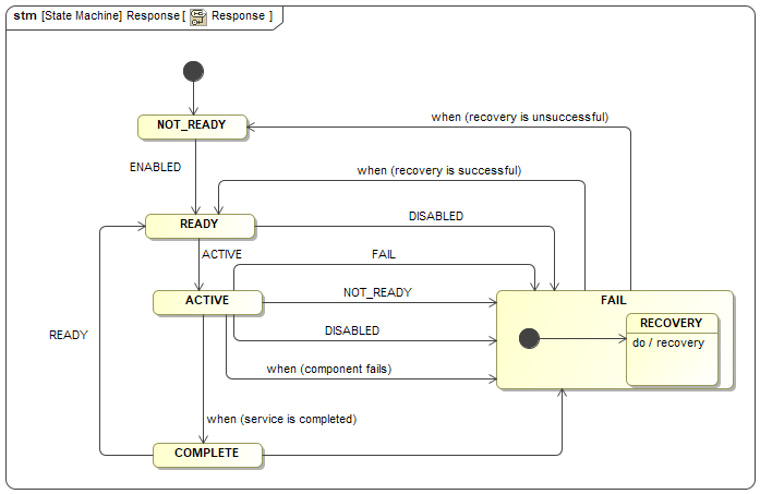
Figure Request State Machine and Figure Response State Machine show possible state transitions for a requestcommunications method where a client transmits a message to an agent. That message instructs the agent to respond with specific information. and responseresponse interface which responds to a request. respectively. The state machine diagrams provide the permissible values of the observationsobserved value of a property at a point in time. for the DataItem types listed in this section.


Table of contents
- CloseChuck
- CloseChuck.Request
- CloseChuck.Response
- CloseDoor
- CloseDoor.Request
- CloseDoor.Response
- InterfaceState
- MaterialChange
- MaterialChange.Request
- MaterialChange.Response
- MaterialFeed
- MaterialFeed.Request
- MaterialFeed.Response
- MaterialLoad
- MaterialLoad.Request
- MaterialLoad.Response
- MaterialRetract
- MaterialRetract.Request
- MaterialRetract.Response
- MaterialUnload
- MaterialUnload.Request
- MaterialUnload.Response
- OpenChuck
- OpenChuck.Request
- OpenChuck.Response
- OpenDoor
- OpenDoor.Request
- OpenDoor.Response
- PartChange
- PartChange.Request
- PartChange.Response