Cutting Tool Package

This section provides semantic information for the CuttingTool and CuttingToolArchetype models.

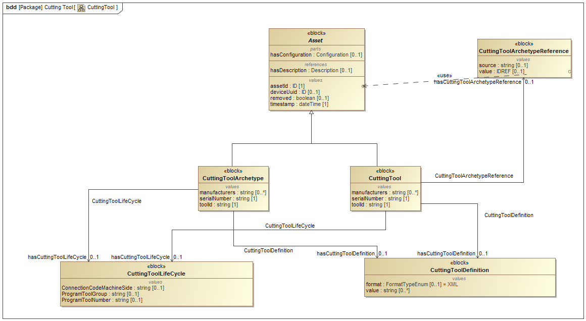
CuttingTool

Note: See Section CuttingTool Schema Diagrams for XML schema.

Cutting Tool Asset Information Model

There are two information modelsrules, relationships, and terminology that are used to define how information is structured. used to represent a cutting tool, CuttingToolArchetype and CuttingTool. The CuttingToolArchetype represents the static cutting tool geometries and nominal values as one would expect from a tool catalog and the CuttingTool represents the use or application of the tool on the shop floor with actual measured values and process data. In Version 1.3.0 of the MTConnect Standard it was decided to separate out these two concerns since not all pieces of equipment will have access to both sets of information. In this way, a generic definition of the cutting tool can coexist with a specific assembly information modelrules, relationships, and terminology that are used to define how information is structured. with minimal redundancy of data.

MTConnect Standard will adopt the ISO 13399 structure when formulating the vocabulary for Cutting Tool geometries and structure to be represented in the CuttingToolArchetype. The nominal values provided in the CuttingToolLifeCycle section are only concerned with two aspects of the Cutting Tool; the Cutting Tool and the cutting item. The tool item, Adaptive Item, and Assembly Item will only be covered in the CuttingToolDefinition section of this document since this section contains the full ISO 13399 information about a Cutting Tool.

Cutting Tool Parts

The Figure Cutting Tool Parts illustrates the parts of a Cutting Tool. The Cutting Tool is the aggregate of all the components and the cutting item is the part of the tool that removes the material from the workpiece. These are the primary focus of the MTConnect Standard.

Cutting Tool Composition

Figure Cutting Tool Composition provides another view of the composition of a Cutting Tool. The Adaptive Items and tool items will be used for measurements, but will not be modeled as separate entities. When we are referencing the Cutting Tool we are referring to the entirety of the assembly and when we provide data regarding the cutting item we are referencing each individual item as illustrated on the left of the previous diagram.

Cutting Tool, Tool Item, and Cutting Item

Cutting Tool, Tool Item, and Cutting Item 2

Figure Cutting Tool, Tool Item, and Cutting Item and Figure Cutting Tool, Tool Item, and Cutting Item 2 further illustrates the components of the Cutting Tool. As we compose the tool item, cutting item, Adaptive Item, we get a Cutting Tool. The tool item, Adaptive Item, and Assembly Item will only be in the CuttingToolDefinition section that will contain the full ISO 13399 information. These figures also use the ISO 13399 codes for each of the measurements. These codes will be translated into the MTConnect Standard vocabulary as illustrated below. The measurements will have a maximum, minimum, and nominal value representing the tolerance of allowable values for this dimension.

The MTConnect Standard will not define the entire geometry of the Cutting Tool, but will provide the information necessary to use the tool in the manufacturing process. Additional information can be added to the definition of the Cutting Tool by means of schema extensions.

Additional diagrams will reference these dimensions by their codes that will be defined in the measurement tables. The codes are consistent with the codes used in ISO 13399 and have been standardized. MTConnect Standard will use the full text name for clarity in the response documentselectronic document published by an MTConnect Agent in response to a probe request, current request, sample request or asset request..


Table of contents


Back to top

Copyright © 2017-2026 Association for Manufacturing Technology (AMT). All rights reserved. MTConnect® is a trademark of AMT. Terms of Use.

MTConnect SysML Model V2.3